滴水逆向--01-23 C语言
图省事安了个 xp 虚拟机,这样就可以使用跟课堂一样的古老环境了
VC6 相关操作
- F7:编译并运行
- F5:调试
- shift+F5:结束调试
- F9:设置断点
- F10:step over
- F11:step in
- 打开寄存器窗口和内存窗口:view–debug windows
- registers:寄存器窗口(快捷键ALT+5)
- Memory:内存窗口(快捷键ALT+6)
- 查看内存中某一个对象(变量、寄存器、通过寻址方式得到的地址中等)的值:将你要查看的对象直接拖入到内存窗口中的某一个地址(注意内存中存储的值是按字节为单位**倒着存的)
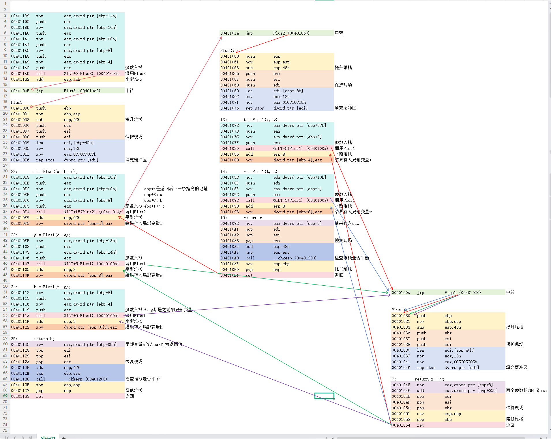
- 查看反汇编:执行起来后空白处右键–Go To Disassembly
- 查看汇编指令的二进制硬编码:进入反汇编–右键–勾选Code Bytes
课后作业

第一题第二题懒得做了,直接看第三题

